Taming Transformers for High-Resolution Image Synthesis
VQ-GAN을 이해하기 위해서는 VAE(Variational Auto-Encoder)와 VQ-VAE에 대한 지식이 필요하다.
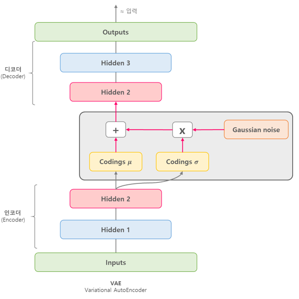
1. VAE

VAE의 대략적인 구조는 위와 같다. Input image $x$를 인코더에 통과시켜 latent vector $z$를 생성하고, $z$를 다시 디코더에 통과시켜 기존 input $x$와 비슷하지만 새로운 이미지 $x$를 찾아내는 구조이다. 그렇다면 auto-encoder와의 차이점은 무엇인가?

위 그림과 같이 auto-encoder는 특정 입력 이미지를 잘 임베딩 하여 원본 이미지로 복원하는 과정을 학습한다. 즉 feature 추출과 압축을 위한 과정을 학습한다. 반면 VAE는 어떠한 latent space가 원하는 이미지를 만들어 내는지 그 확률 분포를 학습한다. 즉 새로운 이미지 생성을 위한 모델이다.

결과적으로 latent space의 "분포"가 중요하기 때문에 VAE의 인코더는 입력 이미지 $x$를 인코딩한 확률 분포 $q_\phi(\mathbf{z} \mid \mathbf{x})$의 평균 $\mu$와 표준편차 $\sigma$의 값을 학습한다. 반대로 디코더는 latent space $z$를 다시 input $x$로 변환하는 역할을 한다. 만약 입력 이미지로부터 생성된 $z$를 그대로 사용한다면 VAE는 언제나 입력 이미지와 동일한 이미지만 생성이 가능할 것이다. 이러한 문제를 해결하기 위해 가우시안 분포 $N(O,I)$ 를 따르는 노이즈 $\epsilon$을 샘플링하여 새로운 latent space $\mathrm{z}=\mu+\sigma^2 \cdot \epsilon$를 생성한다. 이러한 방법을
reparametererization trick이라고 부르는데, 사실 노이즈를 샘플링하는 과정은 미분이 불가능하기 때문에 학습을 위해 $z$를 이러한 형태로 표현하는 것이다. 결과적으로 디코더는 latent vector $z$가 주어졌을 때 $x$의 분포 $p_\theta(\mathbf{x} \mid \mathbf{z})$를 approximate하는 것을 목적으로 한다. $z$ 주어짐에 따라 다시 데이터 $x$를 generate하는 역할을 하기 때문에 디코더가가 generative model의 역할을 하게 된다.
이제 VAE를 학습하기 위해 maximum likelihood를 적용한다. 이를 수식으로 표현하면 다음과 같다. (마지막 줄은 KL divergence의 정의를 활용한다.)
$$
\begin{aligned}
\log p_\theta(\mathbf{x}) & =\int q_\phi(\mathbf{z} \mid \mathbf{x}) \log p_\theta(\mathbf{x}) d \mathbf{z} \\
& =\int q_\phi(\mathbf{z} \mid \mathbf{x}) \log \frac{p_\theta(\mathbf{x} \mid \mathbf{z}) p(\mathbf{z})}{p_\theta(\mathbf{z} \mid \mathbf{x})} d \mathbf{z} \\
& =\int q_\phi(\mathbf{z} \mid \mathbf{x}) \log \frac{p_\theta(\mathbf{x} \mid \mathbf{z}) p(\mathbf{z})}{p_\theta(\mathbf{z} \mid \mathbf{x})} \frac{q_\phi(\mathbf{z} \mid \mathbf{x})}{q_\phi(\mathbf{z} \mid \mathbf{x})} d \mathbf{z} \\
& =\int q_\phi(\mathbf{z} \mid \mathbf{x}) \log p_\theta(\mathbf{x} \mid \mathbf{z}) d \mathbf{z}-K L\left(q_\phi(\mathbf{z} \mid \mathbf{x}) \| p(\mathbf{z})\right)+K L\left(q_\phi(\mathbf{z} \mid \mathbf{x}) \| p_\theta(\mathbf{z} \mid \mathbf{x})\right)
\end{aligned}
$$
마지막 식에서 첫째 항은 인코더로부터 $z$를 sampling하고, 다시 이 $z$로부터 디코더를 활용해서 $p_\theta(\mathbf{x} \mid \mathbf{z})$를 계산함으로써 구할수 있다. 그리고 두 번째 항은 $q$와 $p$가 둘 다 정규분포이기 때문에, 정규분포 두 개 사이의 KL divergence는 쉽게 계산이 가능하다. 하지만 세 번째 항은 우리가 $p_\theta(\mathbf{z} \mid \mathbf{x})$ 를 알 수가 없기 때문에 계산하는 것이 불가능하다. 하지만 우리는 KL divergence가 항상 양수라는 것을 안다. 그래서 우리는 마지막 식을 다음과 같은 부등식으로 표현할 수 있다. 이것이 그 유명한 (evidence lower bound, ELBO이다.)
$$
\begin{aligned}
& =\int q_\phi(\mathbf{z} \mid \mathbf{x}) \log p_\theta(\mathbf{x} \mid \mathbf{z}) d \mathbf{z}-K L\left(q_\phi(\mathbf{z} \mid \mathbf{x}) \| p(\mathbf{z})\right)+K L\left(q_\phi(\mathbf{z} \mid \mathbf{x}) \| p_\theta(\mathbf{z} \mid \mathbf{x})\right) \\
& \geq \int q_\phi(\mathbf{z} \mid \mathbf{x}) \log p_\theta(\mathbf{x} \mid \mathbf{z}) d \mathbf{z}-K L\left(q_\phi(\mathbf{z} \mid \mathbf{x}) \| p(\mathbf{z})\right) \longleftarrow \text { Evidence lower bound (ELBO) }
\end{aligned}
$$
2. VQ-VAE (Vector Quantization Variational Auto Encoder)

위 그림과 같이 VQ-VAE는 기존 VAE에 discrete 한 codebook을 추가한 버전이다. 인코더의 출력으로 어떤 벡터가 나오면, codebook의 모든 벡터들 간 거리를 계산한다. Codebook의 벡터들 중 인코더의 출력 벡터와 가장 거리가 짧은 벡터를 찾고, 그 벡터를 디코더에 넣어 학습하는 구조이다. 위 그림을 참고하면 다음과 같은 수식으로 계산된다.
$z_q(x)=e_k, \quad \text { where } \quad k=\operatorname{argmin}_j\left\|z_e(x)-e_j\right\|_2$
문제는 위 식이 미분 불가능함으로 gradient를 계산할 수 없다는 것이다. 대신 straight-through estimator와 비슷한 방법을 사용하여 gradient를 근사할 수 있다. 좀 더 자세히 설명하면 디코더 입력인 $z_q(x)$의 gradient를 인코더의 출력 쪽으로 gradient 복사하면 된다는 것이다. 따라서 전체 loss function은 다음과 같다.
$L=\log p\left(x \mid z_q(x)\right)+\left\|\operatorname{sg}\left[z_e(x)\right]-e\right\|_2^2+\beta\left\|z_e(x)-\operatorname{sg}[e]\right\|_2^2$
첫 번째 항은 reconstruction loss로 위에서 설명한 estimator를 통해 decoder와 encoder를 모두 최적화한다. 임베딩 $e_i$는 어떤 gradient도 받지 못하기 때문에 Vector Quantisation(VQ)를 사용한다. 두 번째 항의 VQ objective는 각 $e$를 인코더의 출력 $z_e(x)$로 이동하게끔 한다. 마지막으로 embedding space는 무한하기 때문에 는 인코더 parameter만큼 빠르게 학습되지 않을 수 있다. 인코더가 embedding과 출력이 grow할 수 있게 만들기 위해 3번째 항 commitment loss를 추가한다.
3. VQ-GAN

마지막으로 VQ-VAE의 GAN 확장 버전인 VQ-GAN의 구조는 위와 같다. 그림과 같이 VQ-GAN은 VQ-VAE와 거의 동일한 구조를 가지지만 몇가지 차이점이 있다.
- VQ-VAE와 달리 adversarial learning을 사용하여 학습을 진행한다. VQ-VAE 처럼 Encoder에서 나온 vector 값과 codebook 간의 유클리디안 distance를 비교한 후 distance가 가장 작은 vector 들의 값으로 quantized vector를 구성한다. 이렇게 생성한 feature를 디코더에 넣어 reconstruction image를 생성한다. 그리고 이를 discriminator에 넣어 patch 단위로 real인지 fake인지 판단한다.
- Code book에 transformer를 추가하여 codebook의 index를 전에 나왔던 값을 기반으로 auto-regressive 하게 예측한다. $i$ 번째 보다 작은 값들을 이용하여 $i$ 번째의 index를 예측하는 것이다. 따라서 이렇게 예측한 $i$ 번째 index 값을 codebook 과 mapping 하여 생성하는 이미지 다음 patch vector를 구성한다.
위와 같이 구성된 이유는 일반적으로 CNN은 local 정보에, transformer는 global 정보에 특화 되어있기 때문에 CNN을 통해 각 영역별 $z$를 추출하고 transformer로 전체 순서를 예측한다.
VQ-GAN의 loss function은 아래와 같다. VQ-VAE와 거의 동일하다.
\begin{aligned}
\mathcal{L}_{\mathrm{VQ}}(E, G, \mathcal{Z})=\|x-\hat{x}\|^2 & +\left\|\operatorname{sg}[E(x)]-z_{\mathbf{q}}\right\|_2^2+\beta\left\|\operatorname{sg}\left[z_{\mathbf{q}}\right]-E(x)\right\|_2^2
\end{aligned}
GAN loss는 다음과 같다.
$\mathcal{L}_{\mathrm{GAN}}(\{E, G, \mathcal{Z}\}, D)=[\log D(x)+\log (1-D(\hat{x}))]$
따라서 전체 loss는 다음과 같다.
\begin{aligned}
& \mathcal{Q}^*=\underset{E, G, \mathcal{Z}}{\arg \min } \max _D \mathbb{E}_{x \sim p(x)}\left[\mathcal{L}_{\mathrm{VQ}}(E, G, \mathcal{Z})+\lambda \mathcal{L}_{\mathrm{GAN}}(\{E, G, \mathcal{Z}\}, D)\right]
\end{aligned}
이때 $\lambda$는 adaptive weight로 두 loss 간의 균형을 맞추는 값이다. 이는 다음과 같이 정의된다.
$\lambda=\frac{\nabla_{G_L}\left[\mathcal{L}_{\mathrm{rec}}\right]}{\nabla_{G_L}\left[\mathcal{L}_{\mathrm{GAN}}\right]+\delta}$